你好!🌟
步驟1:進入您的設置 ⚙️
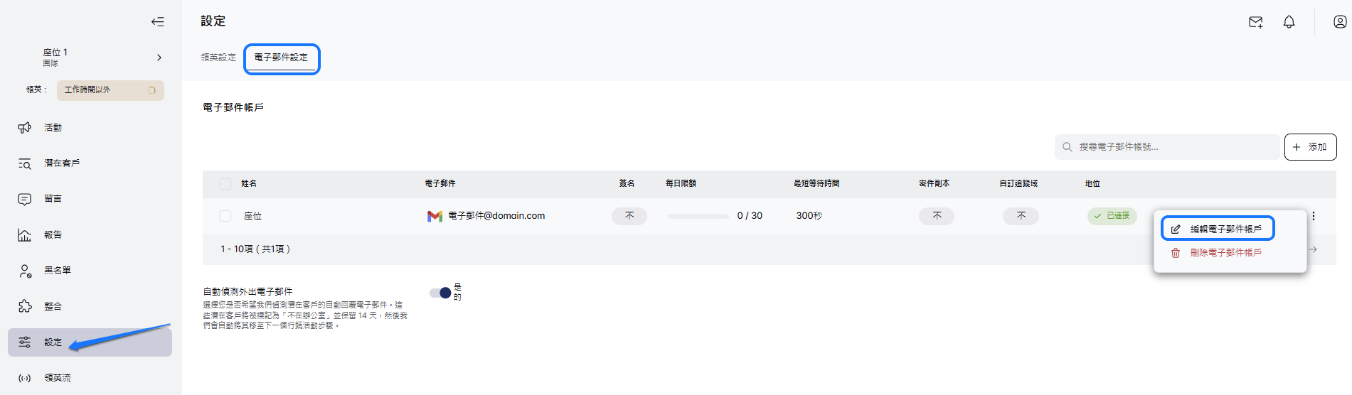
首先,前往您的Sales Engagement Tool帳戶的設置頁面。點擊“電子郵件設置”選項卡,您將看到所有已連接的電子郵件。
步驟2:選擇您的電子郵件 📧
瀏覽列表,找到您想設置簽名的電子郵件地址。尋找您選擇的電子郵件地址旁邊的三個點,然後點擊它。選擇名為“編輯電子郵件帳戶”的按鈕,進入電子郵件設置。
步驟3:創建您的簽名 ✨
現在,讓我們發揮創意!當新的彈出窗口出現時,向下滾動到“電子郵件簽名”部分。您有兩個選擇來添加您的簽名:富文本和HTML:
富文本 📝
此功能允許您使用基本文本輸入您的簽名。如果您已有現成的簽名,可以輕鬆地在此處粘貼或直接輸入。
HTML 💻
如果您感覺更具冒險精神,此功能允許您使用HTML編碼自定義您的簽名。您可以添加各種有趣的元素,如文本、圖片、鏈接、動畫GIF和圖標。
選擇HTML選項後,粘貼您的簽名HTML代碼。別忘了檢查預覽並在最終確定前進行任何調整。當您滿意時,點擊“保存”來保存它!
專業提示: 在您的簽名中添加一個“取消訂閱”按鈕。這個方便的功能不僅會自動將點擊它的人移至黑名單(保持您的潛在客戶列表整潔),還有助於防止您的電子郵件進入垃圾郵件文件夾。🚫📧
步驟 4:保存您的傑作 🖋️
當您準備好簽名後,記得點擊“保存”以確保簽名已保存並準備就緒。
就是這樣!在 Sales Engagement Tool 中創建您的電子郵件簽名就是這麼簡單和高效。我們希望您覺得這個指南非常有幫助。🤝
享受使用新簽名撰寫電子郵件的樂趣,祝您在 Sales Engagement Tool 上有一段美好的旅程!🚀🌈
評論
0 條評論
請登入寫評論。